เครื่องมือแก้ไขเกม Construct 3 ใช้ File System Access API เพื่อให้ผู้ใช้บันทึกเกมได้อย่างไร

File System Access API ช่วยให้สามารถอ่าน เขียน และจัดการไฟล์ได้ ดูวิธีที่ Construct 3 ใช้ API นี้

บทนำ

(บทความนี้มีให้บริการในรูปแบบวิดีโอด้วย)

Construct 3 เป็นโปรแกรมแก้ไขเกมที่พัฒนาโดยพี่น้อง Thomas และ Ashley Gullen สำหรับเครื่องมือแก้ไขเกมเวอร์ชันที่ 3 ในปัจจุบัน เครื่องมือทั้ง 2 รายการ"[เดิมพัน] ว่าเบราว์เซอร์จะเป็นระบบปฏิบัติการใหม่" โดยสมบูรณ์หลังจากสร้างสำหรับ Windows และ NW.js ก่อนหน้านี้ คุณสามารถดูตัวอย่างเกมบางส่วนที่พัฒนาด้วยเครื่องมือแก้ไขได้โดยดูโชว์เคสหรือทำตามบทแนะนำ คุณสามารถคลิกผ่านตัวอย่าง"รับแรงบันดาลใจ" รายการใดก็ได้เพื่อเริ่มแก้ไขทันที ด้วยความอัจฉริยะของเว็บ

แอป Construct 3 ที่แสดงผู้ใช้กำลังแก้ไขโปรเจ็กต์เริ่มต้นโปรเจ็กต์ใดโปรเจ็กต์หนึ่ง

File System Access API ใน Construct 3

Construct มีตัวเลือกในการบันทึกไปยังไฟล์ในเครื่องด้วย File System Access API รวมถึงการบันทึกในระบบคลาวด์ (Google ไดรฟ์, OneDrive, Dropbox) และการดาวน์โหลดสำเนาไฟล์โปรเจ็กต์ สถิติที่นักพัฒนา Construct รวบรวมไว้แสดงให้เห็นว่าการบันทึก 65% ดำเนินการด้วย File System Access API ซึ่งแสดงให้เห็นว่า API นี้เป็นสิ่งที่ลูกค้าส่วนใหญ่ต้องการใช้

สําหรับการบันทึก ข้อมูลโค้ดต่อไปนี้แสดงโค้ดเวอร์ชันที่ใช้งานจริงเดิมสําหรับรับ FileSystemFileHandle จากเมธอด showSaveFilePicker() ซึ่งจะใช้ในการบันทึกข้อมูลจริง คอนสตรัคต์ใช้พารามิเตอร์ตัวเลือก id คุณสามารถระบุช่อง id เพื่อแนะนำไดเรกทอรีที่เครื่องมือเลือกไฟล์จะเปิดขึ้น การระบุ id จะช่วยให้เบราว์เซอร์จดจำไดเรกทอรีต่างๆ สำหรับรหัสที่แตกต่างกันได้ ซึ่งจะเป็นประโยชน์ในการเริ่มกล่องโต้ตอบอย่างสม่ำเสมอในไดเรกทอรีเดียวกันโดยขึ้นอยู่กับรหัส เช่น ไฟล์ระดับอาจเปิดใน Documents/levels/ ส่วนไฟล์พื้นผิวอาจเปิดใน Images/textures/ พารามิเตอร์ types คืออาร์เรย์ของประเภทไฟล์ที่รองรับพร้อมdescriptionที่แสดงต่อผู้ใช้ซึ่งแปลแล้ว และออบเจ็กต์ accept ที่บอกให้ระบบปฏิบัติการยอมรับเฉพาะไฟล์ .c3p ที่มีประเภท MIME application/x-construct3-project ในตอนแรก

let fileHandle = null;
try {
  fileHandle = await window["showSaveFilePicker"]({
    id: "save-project-file",
    types: [
      {
        description: lang("ui.project-file-picker.c3-single-file-project"),
        accept: {
          "application/x-construct3-project": [".c3p"],
        },
      },
    ],
  });
} catch (err) {
  // Assume user cancelled, or permission otherwise denied.
  return;
}

ทีม Construct พบว่าการทำงานกับไฟล์ในระบบไฟล์ของผู้ใช้นั้นใช้งานง่ายมาก ซึ่งทำงานคล้ายกับแอปบนเดสก์ท็อปแบบดั้งเดิมและผสานรวมกับซอฟต์แวร์อื่นๆ ได้อย่างสะดวก เช่น ซอฟต์แวร์สํารองข้อมูลที่สามารถสํารองข้อมูลไฟล์ของผู้ใช้ หรือส่งงานไปยังที่อื่นได้อย่างง่ายดาย หรือแก้ไขไฟล์ด้วยเครื่องมือภายนอก นอกจากนี้ ยังใช้ File System Access API สำหรับ Use Case อื่นๆ อีกมากมาย เช่น การเลือกโฟลเดอร์สํารองข้อมูล หรือการนําเข้าชิ้นงาน เช่น ภาพเคลื่อนไหว

การทำงานกับไฟล์และโฟลเดอร์ขนาดใหญ่

ลูกค้าบางรายของ Construct ทำงานกับโปรเจ็กต์ขนาดใหญ่มากซึ่งมีขนาดหลายร้อยเมกะไบต์ การบันทึกงานจำนวนมากลงในไฟล์เดียวจะช้ามาก ยังไม่นับการอัปโหลดไปยังบริการระบบคลาวด์ File System Access API ช่วยให้ผู้ใช้ขั้นสูงทำงานกับโฟลเดอร์ในเครื่องที่มีชิ้นงานทั้งหมดเป็นไฟล์แยกต่างหากได้ วิธีนี้ช่วยให้บันทึกได้อย่างรวดเร็ว เนื่องจากต้องอัปเดตเฉพาะไฟล์ที่มีการเปลี่ยนแปลงเท่านั้น

ดำเนินการต่อจากจุดที่ค้างไว้

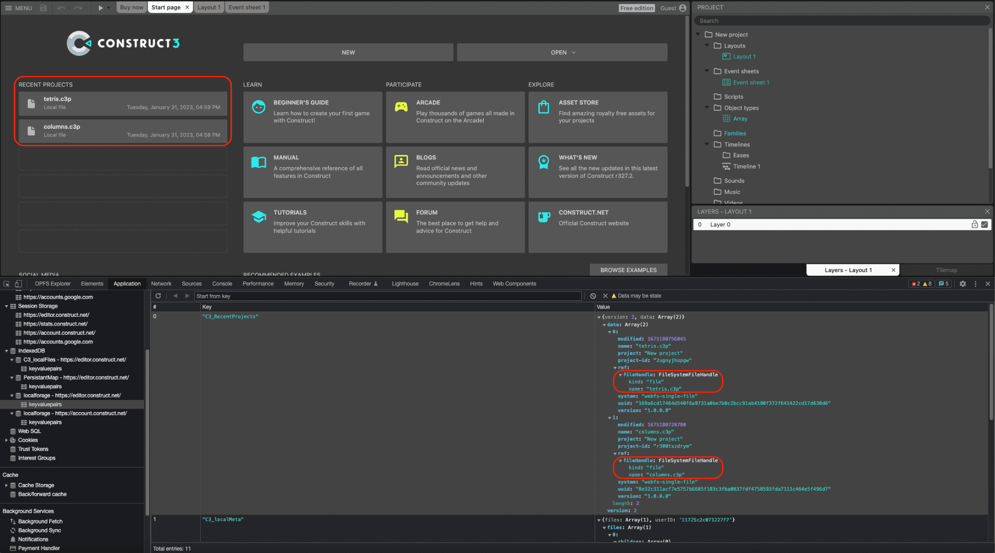
ทั้งตัวแฮนเดิลไฟล์และไดเรกทอรีสามารถจัดรูปแบบเป็น IndexedDB ได้ ซึ่งจะช่วยให้ Construct แสดงรายการโปรเจ็กต์ล่าสุดที่เก็บไว้ตลอดเซสชันได้ ผู้ใช้จึงเข้าถึงไฟล์หรือโฟลเดอร์เดิมได้อีกครั้ง ซึ่งให้ความสะดวกอย่างยิ่งแก่ผู้ใช้ อันที่จริงแล้ว โปรเจ็กต์ทั้งหมดที่เปิดใน Construct ประมาณ 30% เปิดด้วยวิธีนี้ ภาพหน้าจอต่อไปนี้แสดงโปรเจ็กต์ล่าสุด 2 รายการ ได้แก่ tetris.c3p และ columns.c3p และในหน้าต่างเครื่องมือสำหรับนักพัฒนาซอฟต์แวร์ ออบเจ็กต์ FileSystemFileHandle ที่เกี่ยวข้องจะได้รับการแปลงเป็นอนุกรมในตาราง IndexedDB

หน้าเริ่มต้นของ Construct 3 ที่มีโปรเจ็กต์ล่าสุด 2 รายการ ได้แก่ tetris.c3p และ columns.c3p ที่ด้านล่างของเครื่องมือสำหรับนักพัฒนาซอฟต์แวร์จะแสดงออบเจ็กต์ FileSystemFileHandle 2 รายการที่เกี่ยวข้องซึ่งแปลงเป็น IndexedDB

การผสานรวมแบบลากและวาง

File System Access API ยังผสานรวมกับ Drag and Drop API ด้วย เพื่อให้ผู้ใช้ลากและวางไฟล์ .c3p ลงในแอปพลิเคชันได้ จากนั้นคอนสตรัคต์จะรับ FileSystemFileHandle ผ่านเมธอด getAsFileSystemHandle() บนออบเจ็กต์ DataTransferItem ซึ่งหมายความว่าไฟล์ที่เปิดด้วยวิธีนี้จะแก้ไขและบันทึกได้ทันทีโดยไม่ต้องผ่านกล่องโต้ตอบการบันทึกไฟล์แยกต่างหาก

บิลด์ NW.js ที่เลิกใช้งานแล้ว

ก่อนหน้านี้ ทีมมีบิลด์ NW.js ของ Construct ที่ต้องบำรุงรักษาและอัปเดตแยกต่างหากเพื่อเข้าถึงไฟล์ในเครื่อง หลังจาก Chromium เพิ่มการรองรับ File System Access API ในเวอร์ชัน 84 นักพัฒนาซอฟต์แวร์ Construct ได้ติดตั้งใช้งาน API ในปี 2020 และผลพลอยได้คือสามารถเลิกใช้งานบิลด์ NW.js และใช้เบราว์เซอร์นี้บนทุกแพลตฟอร์มได้แบบเอกสิทธิ์ วิธีนี้ช่วยให้การพัฒนาง่ายขึ้นและไม่ต้องรวมเครื่องมือเบราว์เซอร์ไว้ในแอป

สรุป

Construct ใช้เมธอดเครื่องมือเลือก 3 รายการ showOpenFilePicker(), showSaveFilePicker() และ showOpenDirectoryPicker() อย่างหนักเพื่อประโยชน์ของผู้ใช้ที่เรียนรู้ที่จะพึ่งพาวิธีนี้ในการทำงานกับ Construct ประโยชน์เพิ่มเติมคือ Construct ยังใช้ File Handling API ซึ่งช่วยให้ Construct 3 ลงทะเบียนตัวเองเป็นตัวแฮนเดิลไฟล์ (เริ่มต้น) ของไฟล์ .c3p ได้ ซึ่งหมายความว่าผู้ใช้สามารถดับเบิลคลิกหรือคลิกขวาและเปิดไฟล์เกมด้วย Construct 3 ได้โดยตรงจากโปรแกรมสำรวจไฟล์ของระบบปฏิบัติการ Construct ใช้ประโยชน์จากเว็บอย่างเต็มที่โดยใช้ API ของเบราว์เซอร์สมัยใหม่อื่นๆ มากมาย เช่น WebGL, Web Audio, Web Workers, WebAssembly, WebRTC สำหรับเกมแบบหลายผู้เล่น, การเข้าถึงแบบอักษรในเครื่อง, WebCodecs สำหรับผลิตภัณฑ์ภาพเคลื่อนไหวใหม่ และอื่นๆ อีกมากมาย เป้าหมายของทีมนี้คือการใช้ประโยชน์จากแพลตฟอร์มเว็บอย่างเต็มที่และแสดงให้เห็นว่าการสร้างผลิตภัณฑ์ที่ยอดเยี่ยมบนแพลตฟอร์มนี้ทำได้อย่างไร ดังนั้นอย่าลืมลองทัวร์ชมพร้อมคำแนะนำและสร้างเกมของคุณเอง